layout, title, folder, permalink, categories, tags
| layout | title | folder | permalink | categories | tags | |||
|---|---|---|---|---|---|---|---|---|
| pattern | Factory Method | factory-method | /patterns/factory-method/ | Creational |
|
Also known as
Virtual Constructor
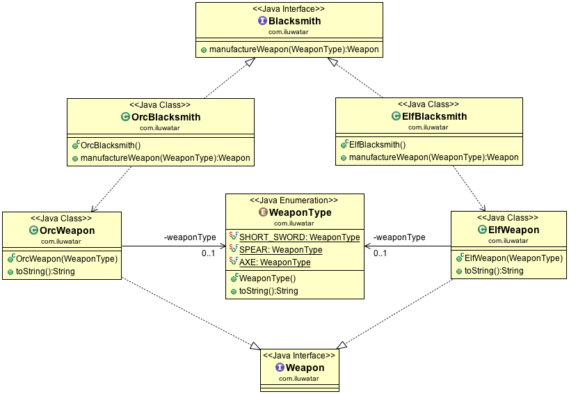
Intent
Define an interface for creating an object, but let subclasses decide which class to instantiate. Factory Method lets a class defer instantiation to subclasses.
Applicability
Use the Factory Method pattern when
- a class can't anticipate the class of objects it must create
- a class wants its subclasses to specify the objects it creates
- classes delegate responsibility to one of several helper subclasses, and you want to localize the knowledge of which helper subclass is the delegate
Known uses
- java.util.Calendar
- java.util.ResourceBundle
- java.text.NumberFormat#getInstance()
